Introduction
The Decode Me Challenge from crackmes.one consists of understanding basic assembly code such as loops, character replacement, and encoding. I would highly recommend beginners who are interested in reverse engineering to try it out.
In this article I’ll go through the technical details and solving the reverse engineering challenge.
Application Information
- Application Name:
decodeme.exe - SHA-256:
0D900E451D636A0E915FFEB35FC96C68AB3D14D055A8EAFFA8FD1E6E40533136
Reversing
The main function has the password in plaintext Pa100-322-1L@101 and the password address is assinged to RCX register which will be used with the transformChar function.

The transformChar functoin performs modifications to the plaintext password by looping through all the characters and replacing characters such as 1, 2, and 3 with special characters _, >, and \.

The byteEncoder function performs additional modification after the characters 1, 2, and 3 has replaced by looping through all the characters and converting them into hexadecimal code.

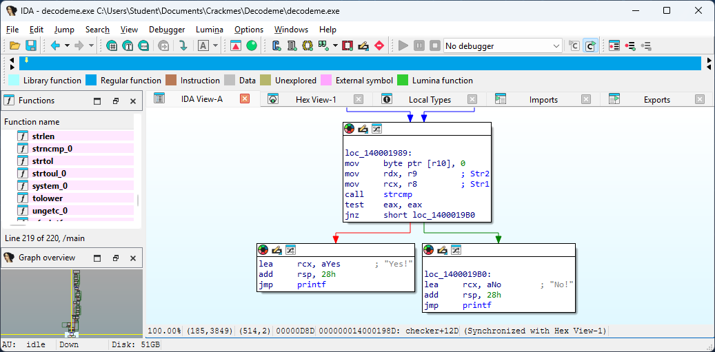
The checker function will remove characters such as \ and x from the hexadecimal code string and from there it will check if the hexadecimal code string matches.

The user will need to replace the characters inside Pa100-322-1L@101 with special characters that are shown in above and from there enter that password to the application. If the password is correct the application will print Yes! otherwise the application will print No! which means we failed the challenge.
Solution
Instead of manually modifying the password, I wrote a Python script which will replace the characters such as 1, 2, and 3 with special characters _, >, and \.
def solve(password : str):
password = password.replace("0", "_")
password = password.replace("1", ">")
password = password.replace("2", "\\")
print("Plaintext Password: " + password)
if __name__ == "__main__":
solve("Pa100-322-1L@101")PS C:\Users\Student> .\decodeme.exe
Write password: Pa>__-3\\->L@>_>
Yes!
Press any key to continue . . .I would highly recommend solving the challenge using Python as it’s commonly used to perform complex tasks quickly and efficiently which is important in reverse engineering.
Conclusion
The Decode Me Challenge was actually a really fun reverse engineering challenge which I would highly recommend beginners to try out as it will help them with understanding reverse engineering and assembly code concept more in-depth such as loops, character replacement, and encoding.