Introduction
The Puzzle Challenge from crackmes.one is about understanding the stack and conditional statements which are commonly used by threat actors to confuse reverse engineers. In this article I’ll go through the methods I used to obtain the password and solve the challenge.
Application Information
- Application Name:
puzzle.exe - SHA-256 :
3BBD399E847D739F1A99CC694EF5DDF923D4B5D2178144D03FD2A2FC8DCE14E7
Reverse Engineering
The main function invokes sub_7FF6A6EA25C0 and sub_7FF6A6EA29F0 but only sub_7FF6A6EA25C0 is relevant for our analysis as it’s responsible for handling the input and outputs.

All the strings and characters referenced by sub_7FF6A6EA25C0 is XOR-encrypted and decrypted at runtime prior to being displayed to the user.

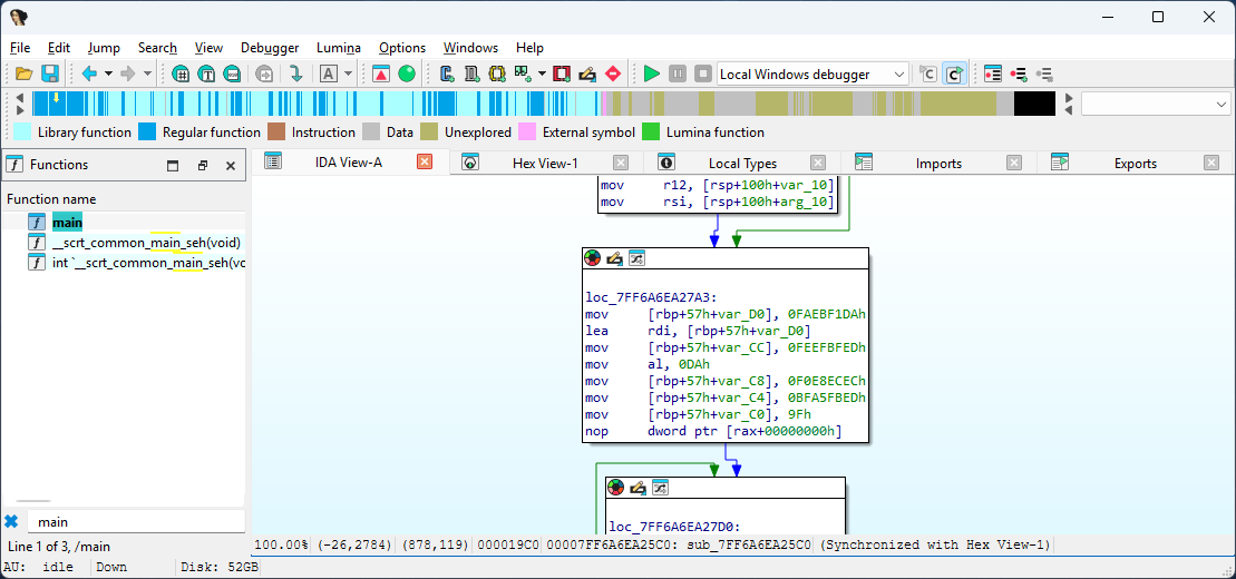
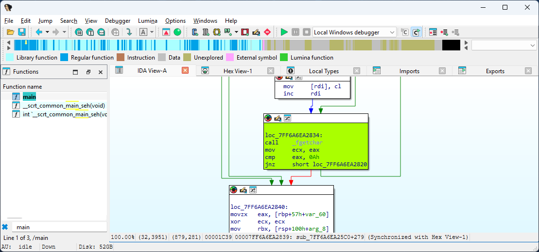
The sub_7FF6A6EA25C0 also invokes the _fgetchar function to read user input and stores the result inside the stack. This value is later used for comparing the password lengths and contents.

The password length is checked at check_password_len label. If the password length is 9 the execution continues along the valid path otherwise the access is denied.

At cmp_password the XOR-ecnrypted password is decypted byte by byte using the 9Fh hexadecimal code after decryption the passwords are compared byte by byte.

Attach debugger to the application and inspect the [rds + rdi] addreess which contains the XOR-encrypted bytes. These bytes can be decrypted using the 9Fh key.

Solution
Instead of restarting the application multiple of times to obtain the password, I wrote a Python script which will decrypt the XOR bytes.
def main():
xor_password = (
210, # 0D2h
198, # 0C6h
207, # 0CFh
222, # 0Deh
204, # 0CCh
204, # 0CCh
174, # 0AEh
173, # 0ADh
172 # 0ACh
)
characters = ""
for number in xor_password:
characters += chr(number ^ 159)
print("Password: " + characters)
if __name__ == "__main__":
main()PS C:\Users\Student> python3 .\main.py
Password: MYPASS123Python script managed to successfully decrypt the encrypted XOR bytes. I would highly recommend creating Python script to solve the reverse engineering challenges as this will significantly improve your efficiency and effectiveness over time.
Conclusion
The Puzzle Challenge is a challenge that I would highly recommend for beginners that are just getting into reverse engineering as it will help them with understanding XOR-encryption and the way threat actors stores the XOR bytes inside the stack instead of storing them in .rodata segment.